Springe auf Hauptinhalt Springe auf Hauptmenü Springe auf SiteSearch
Bemerkungen zum Entwurf der VDI 3802 Blatt 1

Überarbeitete Richtlinie zu RLT-Anlagen in Fertigungsstätten

Der Entwurf behandelt Zu- und Abluftanlagen und berücksichtigt Erfassungseinrichtungen. Die Prozessabluft für materialabtragende Maschinen wird im Blatt 2 thematisiert. Die normativen Verweise wurden grundlegend überarbeitet und aktualisiert. Bei den Begriffen wird auf Blatt 2 verwiesen. Bei den verwendeten Formelzeichen und Indizes wurde leider der alte Standard beibehalten, obwohl der Verweis auf aktuelle Regeln vorgenommen wurde.

In der Richtlinie [3] für lufttechnische Anlagen in Fertigungsstätten werden Vorgehen und Verfahren bei der Konzeption und Auslegung solcher Anlagen erläutert. Der Aufbau lufttechnischer Anlagen und Einrichtungen zur Stofferfassung, zur freien Lüftung, zur Zuluftkonditionierung, zur Zuluftverteilung und zur Abluftbehandlung wird dargestellt. Spezielle Anforderungen an die Gebäude der Fertigungsstätten werden unter Beachtung der EnEV und brand- und schallschutztechnischen Aspekte de­finiert.

Bei den Anforderungen an die Raumtemperaturen werden sowohl die Arbeitsstättenrichtlinie ASR A3.5 [4] als auch die DIN EN 15251 [5] berücksichtigt. Die bisherige Unterscheidung in Behaglichkeits- und Erträglichkeitsanforderungen wurde beibehalten. Der Abschnitt Wärmelasten mit entsprechenden Erfahrungswerten ist ohne Änderungen übernommen worden, wobei hier ein Bezug auf die neue Kühllastregel VDI 2078 (E) zweckmäßig erscheint.

Bei der Ermittlung der Stofflasten zur Berechnung der RLT-Anlagen werden so-wohl eine Rangfolge von zu beachtenden Regularien bzw. Grenzwertangaben vorgeschlagen als auch aktualisierte Tabellen zu maximalen Emissionen in der Gießereitechnik, der mechanischen Fertigung und der Umformtechnik dargelegt.

Die Problematik der Luftführung und Gefahrstofferfassung wurde unter Beibehaltung bisheriger unbestrittener Erkenntnisse neu strukturiert dargestellt (Kapitel 7). Es wäre dabei wünschenswert gewesen, aktuelle Luftführungsvarianten aus der VDI 2262 [2], wie z. B. bereichsweise Verdrängungsströmung (Bild 1), Tangentiallüftung, turbulenzarme Verdrängungslüftung (Bild 2) aufzunehmen.

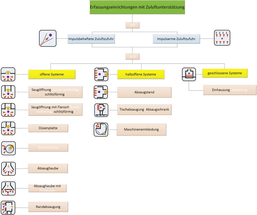
Kapitel 8 enthält Berechnungsverfahren für die Luftströme. Bei der Behandlung der Bauarten der Erfassungseinrichtungen zeigt eine bildliche Darstellung (Bild 3) eine gute Zuordnung und Einteilung der unterschiedlichen Erfassungssysteme bzw. -einrichtungen. In Kapitel 9 werden notwendige und aktualisierte Informationen zum Betrieb der Raumlufttechnik (z. B. Erfassungseinrichtungen, Abluftreinigung, Wärmerückgewinnung und freie Lüftung) ausgewiesen.

Die Anhänge A bis C (Emissionsvorgänge in der Gießerei und bei der mechanischen Fertigung (Beispiele); Rechenbeispiel für die Auslegung einer RLT-Anlage; Erfassungseinrichtungen (Beispiele) wurden inhaltlich beibehalten. Der bisherige sehr informative Anhang D (freie Lüftung) ist leider entfallen, wobei der redaktionelle Verweis auf die VDI 2262 Blatt 3 [2] unzutreffend ist. Mit dem Wegfall des Anhanges D ist eine wichtige Information zur Gestaltung der freien Lüftung, insbesondere in der Entwurfsphase, entfallen.

Fazit

Mit dem Entwurf [3] sind leider nicht die Doppelungen von Informationen in [2] und [3] aufgehoben worden. Dies wäre aber bei einer kritischen Auseinandersetzung mit dem Entwurf durchaus noch möglich. Es wäre wünschenswert, dass sich die fachkundigen Kreise weiter mit ihm auseinandersetzen und dass es in der Folge zukünftig eine VDI-Richtlinie mit mehreren Blättern zu raumlufttechnischen Anlagen in Fertigungsstätten gibt. -

[1] VDI 3802: Raumlufttechnische Anlagen in Fertigungsstätten. Berlin: Beuth Verlag, Dezember 1998 (Gültigkeitsverlängerung: Juli 2003)

[2] VDI 2262 Blatt 3: Luftbeschaffenheit am Arbeitsplatz Minderung der Exposition durch luftfremde Stoffe Lufttechnische Maßnahmen. Berlin: Beuth Verlag, Juni 2011

[3] VDI 3802 Blatt 1 (Entwurf): Raumlufttechnische Anlagen in Fertigungsstätten. Berlin: Beuth Verlag, Februar 2013 ­

[4] ASR A3.5: Technische Regeln für Arbeitsstätten Raumlufttemperatur. Berlin: Beuth Verlag, Juni 2012

[5] DIN EN 15251: Eingangsparameter für das Raumklima zur Auslegung und Bewertung der Energieeffizienz von Gebäuden Raumluftqualität, Temperatur, Licht und Akustik. Berlin: Beuth Verlag, Dezember 2012 (Ersatz für Ausgabe August 2007)

[6] Trogisch, A.: RLT-Anlagen in Fertigungsstätten VDI 3802 oder VDI 2262? TAB, März 2013, S. 110114

Prof. Dr.-Ing. Achim Trogisch

HTW Dresden, Fakultät Maschinenbau / Verfahrenstechnik, Lehrgebiet TGA

Achim Trogisch, Dresden

Jetzt weiterlesen und profitieren.

+ KK E-Paper-Ausgabe – jeden Monat neu
+ Kostenfreien Zugang zu unserem Online-Archiv
+ Fokus KK: Sonderhefte (PDF)
+ Webinare und Veranstaltungen mit Rabatten
uvm.

Premium Mitgliedschaft

2 Monate kostenlos testen

Tags