Springe auf Hauptinhalt Springe auf Hauptmenü Springe auf SiteSearch
Rooftop-Klimatisierung in Wärmepumpenausführung

Alles in einem wählen?

Bei einer Rooftop-Unit (RTU) handelt es sich um ein kompaktes Lüftungsgerät mit Heiz- oder Kühlfunktion. Die Installation erfolgt, entsprechend der Namensgebung, normalerweise auf dem Dach von Gebäuden, die Geräte können aber auch ebenerdig, z. B. auf einer Bodenplatte, aufgestellt werden. Häufig werden solche Units auch im Mietgeschäft eingesetzt.

Größe ist limitiert

Aus dem typischen Geräteaufbau (Bild 2) einer Rooftop-Einheit wird ersichtlich, dass eine umschaltbare Luft-Luft-Wärmepumpe direkt mit den Sektionen Luftbehandlung, Abluft und Wärmerückgewinnung zu einer Einheit verbunden ist, alles auf einem Grundrahmen montiert. Es gibt auch Wasser-Luft-Wärmepumpen-Ausführungen. Jedoch dominiert die Anwendung mit Luft als Rückkühlmedium aufgrund der größeren Unabhängigkeit und Flexibilität bei der Außenaufstellung.

Da bei einer Rooftop-Einheit alle Sektionen fertig auf einem Grundrahmen montiert sind, ist dies gleichzeitig auch ein begrenzender Fakor. Die maximale Baugröße liegt derzeit ungefähr bei einer Luftleistung von 50 000 m3/h, einer Kälte- bzw. Heizleistung von 270 kW sowie einer externen Luftpressung von 1000 Pa. Aufgrund der begrenzten maximalen Luftgeschwindigkeiten im Gerät sowie der Limitierung der Gehäusebaugröße für den Transport mit einem Standard-LKW sind auch in Zukunft keine signifikanten Luftmengensteigerungen zu erwarten.

Bild 2: Geräteaufbau einer Rooftop-Einheit.

Bild: Lennox Deutschland GmbH

Bild 2: Geräteaufbau einer Rooftop-Einheit.

Funktionsprinzip im Winter und Sommer

Im Winterbetrieb (Bild 3) bei 100 Prozent Umluft (RCA) ist der Rotationswärmeübertrager ausgeschaltet, die Zuluft (SUP) wird durch die Wärmepumpe von 20 °C auf 23 °C erwärmt. Bei 50 Prozent Umluft (RCA) und 50 Prozent Außenluft (ODA) ist die Wärmerückgewinnung (WRG) in Betrieb und erwärmt die Außenluft (ODA) von − 10 °C auf + 10 °C. Durch die Mischung mit der 20 °C warmen Abluft (ETA) entsteht eine Mischlufttemperatur von 15 °C. Durch die Wärmepumpe wird diese auf 23 °C Zuluft (SUP) erwärmt. Bei 100 Prozent Außenluft (ODA) wird die Außenluft von − 10 °C auf + 8 °C erwärmt. Durch die Wärmepumpe erfolgt dann eine Erwärmung auf 23 °C Zulufttemperatur.

Bild 3: Funktions­prinzip einer Rooftop-Einheit mit Wärmerückgewinnung im Winterfall.

Bild: Lennox Deutschland GmbH

Bild 3: Funktions­prinzip einer Rooftop-Einheit mit Wärmerückgewinnung im Winterfall.

Auch im Sommerfall (Bild 4) ist bei 100 Prozent Umluft (RCA) der Rotationswärmeübertrager ausgeschaltet, die Zuluft (SUP) wird durch die Kältemaschine um 5 K auf 18 °C abgekühlt. Bei 50 Prozent Umluft (RCA) und 50 Prozent Außenluft (ODA) ist der Rotationswärmeübertrager in Betrieb und kühlt die ODA von 35 °C auf 25 °C herab. Die restliche Kühlung auf 18 °C Zuluft (SUP) wird durch die Kältemaschine erbracht.

Bei 100 Prozent Außenluft wird die diese über die Wärmerückgewinnung (bzw. in diesem Fall Kälterückgewinnung) auf 27 °C abgekühlt, durch die Kältemaschine erfolgt dann die weitere Abkühlung auf 18 °C Zulufttemperatur. Abhängig von der Verdampfungstemperatur kann in diesem Fall die Entfeuchtung beeinflusst werden. Um eine ausreichende Temperatur- und Feuchteregelung zu erreichen, wird der Einsatz von drehzahlgeregelten Scrollverdichtern sowie Multiverdichter-Anwendungen empfohlen.

Bild 4: Funktions­prinzip einer Rooftop-Einheit mit Wärmerückgewinnung im Sommerfall.

Bild: Lennox Deutschland GmbH

Bild 4: Funktions­prinzip einer Rooftop-Einheit mit Wärmerückgewinnung im Sommerfall.

Abgrenzung zwischen Rooftop- und RLT-Geräten

Für diese Abgrenzung ist die Ökodesign-Richtlinie 2009 / 125 / EG von Bedeutung. Sie legt Rahmenbedingungen für alle energieverbrauchenden Geräte fest und ist für alle in der Europäischen Union in den Betrieb gebrachten einschlägigen Produkte verbindlich. Die Bestimmungen, die sich aus der Ökodesign-Richtlinie ergeben, legen für jede Produktfamilie Mindestwirkungsgrade fest (Tabelle 1). Die Einhaltung der jeweils relevanten Verordnung ist Grundlage der Berechtigung zur CE-Kennzeichnung und somit zum Inverkehrbringen der Geräte.

Bild: EU-Verordnung 2016/2281

Tabelle 1: Mindestanforderung an den Raumheizungs-Jahresnutzungsgrad ηs,h von Luftheizprodukten (oben) und Raumkühlungs-Jahresnutzungsgrad ηs,c von Kühlprodukten (unten). Quelle der Tabellen ist die EU-Verordnung 2016/2281, Anhang II, Tabelle 2 & 4.

Bild: EU-Verordnung 2016/2281

Tabelle 1: Mindestanforderung an den Raumheizungs-Jahresnutzungsgrad ηs,h von Luftheizprodukten (oben) und Raumkühlungs-Jahresnutzungsgrad ηs,c von Kühlprodukten (unten). Quelle der Tabellen ist die EU-Verordnung 2016/2281, Anhang II, Tabelle 2 & 4.

Für die hier beschriebenen Rooftop-Einheiten sind unter anderem folgende Verordnungen zu berücksichtigen:

  • EU 2016 / 2281 für Rooftops/Roomtops, Komfort-Kaltwassersätze (Kühlen) und Hochtemperaturkühler;
  • EU 1253 / 2014 für Lüftungsgeräte.
  • Jedes Produkt kann nur unter eine Verordnung fallen. Interpretationsbedürftig scheint die Zuordnung der Rooftops zwischen der EU-Verordnung 1253/2014 für Lüftungsgeräte und der EU-Verordnung 2016 / 2281 zu sein, da es sich bei einem Rooftop um ein integriertes Gerät mit mehreren Funktionen handelt. Allerdings werden in der EU-Verordnung 1253 / 2014 in Artikel 1 „Gegenstand und Geltungsbereich“ Luftbehandlungsgeräte mit Wärmepumpenfunktion ausgeschlossen. Hier heißt es wörtlich:

    „(2) Diese Verordnung gilt nicht für Lüftungsanlagen, die […]

    g) einen Wärmetauscher und eine Wärmepumpe zur Wärmegewinnung beinhalten oder eine Wärmeübertragung oder -entnahme über die des Wärmerückgewinnungssystems hinaus ermöglichen, mit Ausnahme der Wärmeübertragung zum Frostschutz oder zum Abtauen;“.

    Die Frage, welche Lüftungsanlagen in den Geltungsbereich der EU-Verordnung 1253 / 2014 fallen oder nicht, wurde im Dokument „EVIA / Eurovent Leitfaden zu Anforderungen an die umweltgerechte Gestaltung von Lüftungsanlagen“ mit folgender Begründung nochmals geklärt:

    „Kern der Verordnung ist die Spezifikation der Lüftungsfunktion einer Anlage. Stellt die Anlage zusätzliche Funktionen in Kombination mit Wärmepumpen oder durch Verwendung von Rezirkulations- oder Sekundärluft zur Verfügung, ist Lüftung möglicherweise nicht die Hauptfunktion.“ Es wird des Weiteren auf eine Tabelle mit 16 Punkten verwiesen, von denen die ersten sechs in Tabelle 2 wiedergegeben sind.

    Somit fallen Rooftops nicht unter diese Verordnung, sondern sind, da sie einen Wärme- und Kälteerzeuger beinhalten (Wärmepumpe), konsequenterweise in der EU-Verordnung 2016 / 2281 geregelt. Hier sind im Anhang I die folgenden Begriffsbestimmungen zu finden:

    „38. „Rooftop-Wärmepumpe“ bezeichnet eine von einem elektrischen Kompressor angetriebene Luft-Luft-Wärmepumpe, deren Verdampfer, Verdichter und Kondensator in ein gemeinsames Gehäuse integriert sind;“

    sowie

    „44. „Rooftop-Raumklimagerät“ bezeichnet ein mit einem elektrischen Verdichter betriebenes Luft-Luft-Raumklimagerät, dessen Verdampfer, Verdichter und Kondensator in ein gemeinsames Gehäuse integriert sind;“.

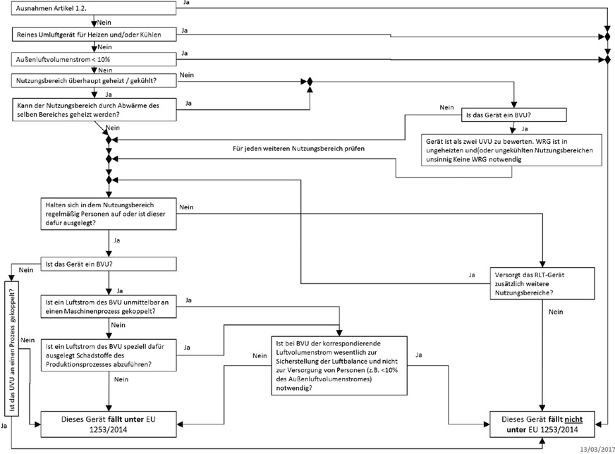
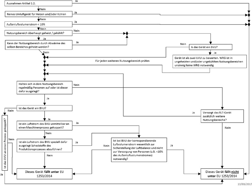
    Eine Möglichkeit, um bestimmen zu können, ob ein Gerät unter die EU-Verordnung 1253 / 2014 für Lüftungsgeräte fällt, haben EVIA (European Ventilation Industry Association) und Eurovent zusammen einen Entscheidungsbaum entwickelt (Bild 5).

    Tabelle 2: Lüftungsanlagen, die aufgrund ihrer Gestaltung in den ­Geltungsbereich der EU-Verordnung 1253/2014 fallen bzw. nicht fallen. Quelle der Tabelle ist der EVIA/Eurovent-Leitfaden zu Anforderungen an die umweltgerechte Gestaltung von Lüftungsanlagen.

    Bild: EVIA / Eurovent

    Tabelle 2: Lüftungsanlagen, die aufgrund ihrer Gestaltung in den ­Geltungsbereich der EU-Verordnung 1253/2014 fallen bzw. nicht fallen. Quelle der Tabelle ist der EVIA/Eurovent-Leitfaden zu Anforderungen an die umweltgerechte Gestaltung von Lüftungsanlagen.

    Rooftop- und Lüftungsgeräte – Bewertung

    Wie bereits festgestellt, erfüllen auf den ersten Blick beide Gerätebauarten die Bedingungen für die Belüftung und Klimatisierung von Gebäuden. Im Detail bestehen aber signifikante Unterschiede, die je nach Anwendung und Anforderung den Einsatz von entweder Rooftops oder Lüftungsgeräten rechtfertigen. Nachfolgend werden die beiden Geräteformen anhand wichtiger Punkte miteinander verglichen.

    Flexibilität

    Rooftop-Einheiten sind seriengefertigte, zertifizierte Produkte mit einer hohen Fertigungsqualität, Modularität und Standardisierung. Die Einheit wird im Werk einem Testlauf unterzogen, es findet eine gleichzeitige Prüfung der Sektionen Kältemaschine, Luftbehandlung, Abluft, Wärmerückgewinnung und Regelung statt. Abhängig vom Hersteller sind viele Optionen verfügbar, darunter Wasserregister, Gasbrenner, Elektroheizung. Es werden Luftvolumenströme bis ca. 50 000 m3/h bei maximal 1000 Pa externer Pressung erreicht, außerdem Kälte- bzw. Heizleistung bis ca. 270 kW.

    Jedoch ist bei Rooftop-Einheiten nicht die gleiche Flexibilität sowie Individualisierung wie bei Lüftungsgeräten möglich, wo explizit auf individuelle Anforderungen wie Abmessungen, Schallerfordernisse und Schaltschrankbau nach Werksnorm eingegangen werden kann. Eine Entfeuchtung ist systembedingt nur in den Einsatzgrenzen des Kälteprozesses möglich. Hingegen muss (soweit gefordert) eine Befeuchtung im Allgemeinen über einen externen Befeuchter erfolgen.

    Dies gilt auch für eine Fettabscheidung und eine Geruchsneutralisation, die ebenfalls über weitere Komponenten im Kanalnetz realisiert werden müssen. Generell ist eine Abluftreinigung im industriellen Umfeld nur begrenzt möglich (Ölabscheidung u. ä.). Hygieneausführungen für Krankenhausanwendungen mit Erfüllung der VDI 6022 sind mit Rooftops nicht möglich.

    Effizienz

    Bezüglich der Effizienz ist bei Rooftop-Einheiten positiv zu bewerten, dass die Kälteerzeugung als unabhängiges Modul auf dem Grundrahmen montiert ist. Die Kompressionskälte und -wärmeerzeugung führt somit nicht zu luftseitigen Druckverlusten, die durch stärkere Ventilatoren kompensiert werden müssen, wie das z. B. bei im Zusammenhang mit Lüftungsgeräten installierten Lösungen der Fall ist.

    Durch die Direktverdampfung und -kondensation sind kein weiterer Wärmeübergang (wie bei wasserbeaufschlagten Registern) und keine Pumpen notwendig, Verteilverluste entfallen vollkommen. Effizienzkennzahlen geben Auskunft über das gesamte System. Somit haben in diesem Punkt Rooftop-Einheiten ihre Stärke.

    Lüftungsgeräte haben bei der Wahl und Auslegung der Wärmerückgewinnung, bei der Verschaltung sowie bei der Möglichkeit der indirekten adiabaten und sorptionsgestützten Kühlung mehr Möglichkeiten, die Effizienz positiv zu beeinflussen. Eine pauschale Aussage, welche Bauart effizienter ist, und ein Vergleich der Betriebskosten können somit nicht vorgenommen werden.

    Montage und Inbetriebnahme

    Da Rooftops standardisierte Geräte sind, ist der Planungsprozess sowohl durch vorhandene Dokumente und Daten im klassischen DWG-Format als auch durch die Möglichkeit zur Nutzung BIM-fähiger Software vereinfacht. Schnittstellen mit beteiligten Gewerken reduzieren sich, Abmessungen und Gewicht sind in der Regel geringer als bei Lüftungsgeräten.

    Rooftop Units (RTUs) werden als eine Komponente geliefert; hierdurch wird die Montage deutlich vereinfacht und beschleunigt. Sofern gewünscht, kann ein sogenannter Roofcurb oder Dachrahmen mit- oder vorab geliefert werden, der lediglich positioniert und ausgerichtet werden muss, wodurch sich die Montagezeit verkürzt. Aufgrund des Werksprobelaufs und des stimmigen Standardkonzepts verkürzt sich die Inbetriebnahme im Vergleich zu einem Lüftungsgerät.

    Es ist weniger Kältemittel erforderlich und der Fertigungsstandard ist höher als bei einer Kälteverrohrung auf der Baustelle. Die Wartung kann von einem Servicetechniker des Herstellers durchgeführt werden. Das spricht für die RTU. Aufgrund der kompakten Bauweise können je nach Maschinenkonfiguration reduzierte Wartungsfreiräume möglich sein.

    Durch ihre kompakte Bauweise, die Vorkonfiguration und die dadurch mögliche schnelle Inbetriebnahme haben Rooftop-Einheiten in den letzten Jahren auf dem Mietmarkt oftmals den Vorzug gegenüber luftgekühlten Kaltwassersätzen in Kombination mit Lüftungsgeräten erhalten. Eine Rooftop-Ausführung ist fast nur noch als Wärmepumpe zu haben, reine Kälteausführungen verlieren aufgrund höherer Kosten bei Lagervorhaltung und Zertifizierung immer mehr an Bedeutung. Der Einsatz einer Wärmepumpe ist somit besonders in den Übergangszeiten Frühling und Herbst vorteilhaft.

    Investitionskosten

    Aufgrund der Serienfertigung und der kompakten Bauweise mit geringerem Materialaufwand kann man bei Rooftop-Einheiten von einer Reduzierung der Investitionskosten um 30 bis 50 Prozent gegenüber Lüftungsanlagen ausgehen. Werden die Projekt- und Kundenanforderungen durch eine Rooftop-Einheit erfüllt, ist dies bezüglicher der Investition die deutlich kostengünstigere Variante. Eine Aussage zu den Betriebskosten ist immer projektspezifisch zu ermitteln und pauschal nicht möglich.

    Fazit

    Rooftop Einheiten können eine interessante Alternative zu RLT-Geräten sein, wenn anwendungsspezifische Anforderungen damit erfüllt werden können. Besonders die vollständige Fertigung im Werk mit Probelauf und Abstimmung der Gewerke Lüftung, Wärmepumpe und Regelung sind vorteilhaft. Dadurch wird eine Einsparung bei der Montage und Inbetriebnahme auf der Baustelle erreicht. Es ist immer empfehlenswert, projektspezifisch eine Rootop – und AHU-Einheit gegenüber zu stellen und auf dieser Basis eine Entscheidung zu treffen.

    Entscheidungsbaum für Zuständigkeiten gemäß EU¬Verordnung 1253/2014. Quelle ist EVIA/Eurovent – European Ventilation Industry Association / Eurovent – European Industry Association for Indoor Climate, Process Cooling, and Food Cold Chain Technologies).

    Bild: EVIA / Eurovent

    Entscheidungsbaum für Zuständigkeiten gemäß EU¬Verordnung 1253/2014. Quelle ist EVIA/Eurovent – European Ventilation Industry Association / Eurovent – European Industry Association for Indoor Climate, Process Cooling, and Food Cold Chain Technologies).
    Dipl.-Ing.(FH) Lars Keller,
    Fachautor, Seminare und Beratung, Poing

    Bild: Keller

    Infos zum Autor

    Der Autor, Dipl.-Ing. (FH) Lars Keller, ist gelernter Zentralheizungs- und Lüftungsbauer. Nach der Lehre begann er ein Studium der Versorgungstechnik und fertigte seine Diplomarbeit in Lüftungs- und Klimatechnik an. Keller ist Sachkundiger für Wärmepumpensysteme nach VDI 4645 und blickt auf 20 Jahre Erfahrung in der Projektierung und im Vertrieb von Kälte- und Klimaanlagen sowie Wärmepumpen zurück. Keller ist zudem als Fachbuchautor hervorgetreten:

    Leitfaden für Lüftungs- und Klimaanlagen, 5. Auflage;

    Leitfaden für Kompressionswasserkühlsätze, 3. Auflage;

    Leitfaden für Wärmepumpenanlagen, 1. Auflage (zusammen mit Markus Heigele).

    Jetzt weiterlesen und profitieren.

    + KK E-Paper-Ausgabe – jeden Monat neu
    + Kostenfreien Zugang zu unserem Online-Archiv
    + Fokus KK: Sonderhefte (PDF)
    + Webinare und Veranstaltungen mit Rabatten
    uvm.

    Premium Mitgliedschaft

    2 Monate kostenlos testen